Master to version
Relationship to the Version or to the Master?
Different business apply different rules when it comes to relationships between versioned items such as parts, documents, elements of breakdowns, requirements, etc.
In some circumstances, it is absolutely necessary to create relationships (such as product structure) between explicit versions of items.
- e.g. an explicit parent-child relationship between a given version of a parent item and a given version of a child item.

- e.g. an explicit relationship to a given version of a document
- e.g. an explicit relationship to a given version of a requirement
- etc.

In other circumstances, the requirement is to create relationships between items regardless of the version of the items. In these cases, a relationship to a Master item means that any version of that Master item will satisfy the relationship (implicit relationship).
- e.g. an implicit parent-child relationship between a given version a parent item to the Master of a child item, would mean that any version of that child item is valid as a child of the parent.
- e.g. an implicit relationship to the master of a document would mean that any version of that document is valid for that relationship.
- etc.

The ShareAspace PLM model has the capability of supporting both explicit and implicit relationships while keeping the entire history at the level of different versions and definitions.
In ShareAspace the navigation from a versioned item to a Master of another versioned item will return a version of that Master. The actual version that gets returned is determined by a set of criteria.
E.g. It could be that the return should be the:
- latest version?
- latest released version?
- latest version applicable to a particular configuration?
- etc.

Note
To be absolutely complete and precise, relationships between Version to Master in the ShareAspace PLM model are implemented between Definition and Master. Where ever it is possible to create an explicit relationship from a Definition to a Definition, it is possible to create an implicit relationship from a Definition to a Master.
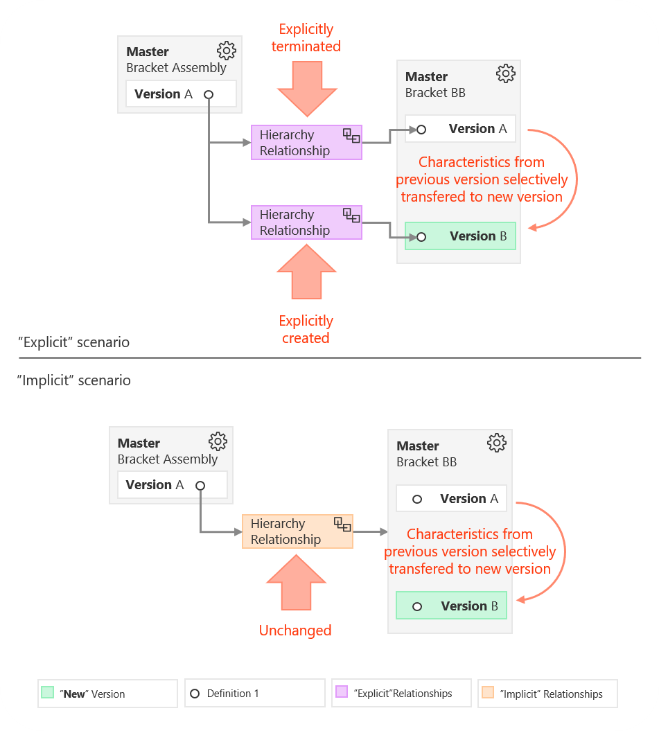
So "Explicit" or "Implicit" relationships?
Working with Explicit relationships implies that every time a new version is created for the referenced item, the relationship to the previous version needs to be "terminated" and all characteristics on the previous version might or not be selectively transferred to the new version. This is a precise data management scenario controlled by a business decision for each relationship pointing to the previous version.
Working with Implicit relationships will result in the fact that when a new version for the referenced item is created, that new version will implicitly be available for all relationships pointing to the master. All characteristics on the previous version might or not be selectively transferred to the new version. With all versions therefore available, the scenario requires data filtering applied when navigating to the "latest version" and therefore a filter definition/configuration is used.
